В Трубной Металлургической Компании (ТМК), объединяющей крупные предприятия в нескольких регионах России, было принято решение централизовать ведение ключевых корпоративных справочников и создать единый источник мастер-данных отечественной разработки. В основу решения легла платформа Arenadata Harmony MDM, а общая трудоемкость проекта составила более 35 тыс. человеко-часов. О реализации проекта рассказывает Дмитрий Якоб, заместитель генерального директора по ИТ компании ТМК и номинант на премию Data Award.
- Как в ТМК пришли к внедрению единой системы мастер-данных?
В ТМК исторически создан достаточно сложный ИТ-ландшафт, в котором функционируют различные ERP-решения, электронные торговые площадки и другие прикладные корпоративные системы, которые используют одни и те же сущности — готовую продукцию, контрагентов — по разным правилам. Это приводило к дублированию и рассогласованности справочников, сложности их актуализации и, как следствие, затрудняло аналитику.
Требовалось решить сразу несколько задач. Во-первых, это снижение рисков использования импортного решения — уход от зависимости от решений SAP. Во-вторых, было важно устранить рассогласованность, решив системную проблему дублирования и несоответствия данных. Более 2 тыс. пользователей непосредственно нуждались в доступе к согласованным справочникам, что снижает количество ошибок и ускоряет операционные процессы.
Наконец, требовался надежный фундамент для трансформации: была необходима не просто замена системы, а создание основы для будущих цифровых инициатив в рамках всей ТМК. Без качественных консолидированных мастер-данных невозможно эффективно принимать управленческие решения, внедрять BI, инструменты искусственного интеллекта и машинного обучения.
- Какой был выбран подход к решению задачи?
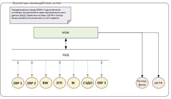
Архитектурно мы создавали единое цифровое пространство, интегрирующее более 10 разрозненных корпоративных систем, включая ERP, ЭТП, систему управления финансовыми сделками и внешние сервисы для 11 предприятий группы. Цель заключалась в создании единого «источника правды», обеспечивающего работу всех предприятий ТМК с едиными, согласованными и актуальными справочниками, а также подготовку единой и достоверной базы данных для дальнейших аналитических и ИИ-сценариев.
С технологической точки зрения наша задача заключалась в реализации масштабной миграции с мастер-системы иностранного разработчика на отечественную платформу Arenadata Harmony MDM с сохранением функциональности и интеграций, обеспечением массового подключения более 2 тыс. пользователей и непрерывности бизнес-процессов при переходе на новый централизованный контур управления мастер-данными.
- Какие источники данных охвачены новым решением?
Главные из них — справочник ТМЦ, готовой продукции и контрагентов, в котором каждый материал может быть отнесен к одному или нескольким классам; справочник контрагентов с актуальной информацией о партнерах, клиентах и поставщиках; корпоративные классификаторы и их иерархии. Общий объем справочников, вошедших в проект, составил более 500 тыс. записей.
- В какие сроки и какими ресурсами реализован проект?
Проект реализован в период с июля 2023-го по июль 2025 года усилиями команды из 45 специалистов. Его общая трудоемкость составила более 35 тыс. человеко-часов.
- Какие особенности проекта вы можете выделить?
В первую очередь, отмечу масштаб проекта: это не «пилот», а полномасштабная замена SAP ERP как мастер-системы по ведению справочников материалов и контрагентов в промышленной группе. При этом проект предусматривал бесшовный запуск в опытно-промышленную эксплуатацию без возможности отката.
Кроме того, стоит выделить сложность интеграционного ландшафта: решение MDM консолидировало данные из многих систем. Интеграция выполнена через корпоративную шину данных, что позволило создать единое цифровое пространство мастер-данных для всех этих систем. Для промышленной компании с таким количеством источников это нетривиальная архитектурная задача.
.jpg)
В рамках проекта выполнялось не только внедрение, но и доработка ядра системы управления мастер-данными. В частности, в Arenadata Harmony MDM реализован универсальный бизнес-ориентированный конструктор классификаторов, которого не было в «коробочной» версии. С его помощью сложные номенклатуры можно вести централизованно и гибко.
- Что в реализованном решении вы считаете особенно удачным?
Для успешного внедрения было критически важным сохранить возможность вести классификатор материалов ТМЦ и готовой продукции аналогично тому, как это было в системе зарубежной разработки. Функционал инструмента по работе с классификаторами был разработан на 100% по требованиям, сформированным рабочей группой проекта, и благодаря этому не пришлось менять бизнес-процесс и принятую в компании методику ведения справочников ТМЦ и готовой продукции.
- Каких результатов уже удалось достичь?
Внедрена и доработана под требования ТМК централизованная система управления мастер-данными на базе российского ПО Arenadata Harmony MDM, которая заменила ранее используемое решение. На данный момент решением охвачены ключевые предприятия группы — в единый контур MDM вовлечены 11 крупнейших предприятий ТМК. Нами сформирован единый источник мастер-данных в довольно сложном ИТ-ландшафте. Система консолидирует данные из нескольких учетных систем, электронных торговых площадок, системы управления финансовыми сделками и внешних сервисов с использованием корпоративной шины данных.
К консолидированным и непротиворечивым данным получают доступ более 2 тыс. пользователей, что позволило снять проблему дублирования и рассогласования записей в разных системах. 10 тыс. заявок в месяц теперь проходят по единым правилам — у нас меньше ручных согласований и возвратов.
А реализованный нами конструктор классификаторов — уникальная функция для бизнеса. Он позволяет создавать любые классификаторы и наполнять их любым набором характеристик.
- А с точки зрения оценки финансовых эффектов?
На текущий момент корректно оценивать финансовый эффект от внедрения MDM-системы преждевременно, так как опытно-промышленная эксплуатация была завершена шесть месяцев назад и это является недостаточным сроком для формирования и фиксации устойчивых экономических эффектов. Также нужно учитывать, что в целом для проектов по внедрению MDM-решений характерен отложенный экономический эффект: финансовые результаты появляются по мере накопления данных, расширения охвата бизнес-процессов и тиражирования MDM-системы.
Однако уже сейчас достигнуты важные нефинансовые результаты: централизованное управление мастер-данными для ключевых учетных систем компании, повышение качества данных за счет автоматизации и снижения рисков ошибок ручного ввода, переход на единые бизнес-процессы по ведению мастер-данных.
Оценка финансового эффекта планируется нами далее, после 12-18 месяцев полноценной промышленной эксплуатации. Она сформируется за счет снижения операционных затрат на ведение и контроль мастер-данных, сокращения затрат на развитие и сопровождение интеграций, предотвращения потерь, связанных с использованием некорректных и дублирующих данных.
- В чем роль проекта для бизнеса компании?
Единые справочники — это единые цены и условия, что важно для обеспечения порядка в территориально распределенной организации. Подразделения закупок и продаж работают с одними и теми же сущностями. Бизнес теперь обеспечен единой, достоверной информацией для принятия решений, анализа и планирования.
Не менее важна прозрачность для финансов и логистики. Когда материал или контрагент один и тот же во всех системах, меньше расхождений в отчетах и актах.
У нас появился слой «чистых» мастер-данных, на который можно ставить витрины, ML-сервисы, рекомендательные и поисковые механизмы. Именно он становится фундаментом для аналитики и ИИ.
- Каково значение проекта для отрасли?
Проект показателен не только для металлургии, но и для всей тяжелой промышленности. Он доказал, что централизованное управление мастер-данными, ранее реализованное на базе западного решения, может быть успешно переведено на отечественную MDM-систему. Да и в целом переход с западных решений на российское ПО возможен даже в сложных ландшафтах, причем без потери управляемости и с сохранением всех интеграций. Это масштабный референсный проект для других крупных промышленных и многоплощадочных компаний, которым необходимо уйти от зарубежных MDM-решений и при этом сохранить работу в сложном, многоисточниковом ИТ-ландшафте.
- В каких направлениях будет развиваться проект?
Ожидается развитие системы за счет применения инструментов искусственного интеллекта и машинного обучения для автоматической классификации и контроля качества данных. Планируем дальнейшее расширение модели данных и ведение через MDM новых справочников.